To create and apply coupon, please follow these steps:
Create coupon
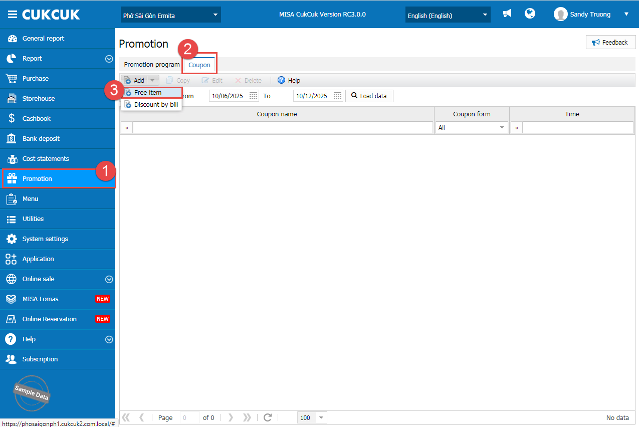
On the management page, go to Promotion/Coupon. Click Add and select Free item or Discount by bill.

Fill in the program information, event duration and applicable item(s).

Apply coupon
Upon checking out, if the guest is eligible to a coupon, the program will show it on the check-out screen.

Click Change to select another coupon (if applicable). Click OK to change.

Click Print & Accept.

Next time, when the guest checks out, fill in the coupon code. Click Search icon and the program will apply if it is eligible.

Check Coupon report
To view coupon status, go to Report > Coupon on the management page. Select a time range, click Load data, and the system will display all issued coupons and their usage status.

Have a nice day!
View:
37